Commodity Business Operation Lifecycle
Advisory

Advisory Services

Business Process Optimization

Energy Risk Management

Software Selection

Program Management

Renewables

Power Purchase Agreement (PPA) Management

Data Analytics Enablement

Data Journey

Data Transformation

Data Driven Success

Data Transformation

Database Migration

Analytics & Reporting

RightAngle

Other CTRM Products

Managed Services

Allegro

RightAngle

Other CTRM Products

Expertise on Demand

Allegro

RightAngle

Other CTRM Products

Testing Services

Automation Tool For Allegro (ATA)

RightAngle

Other CTRM Products

Business Process Outsourcing

Allegro

RightAngle

Other CTRM Products

CTRM Journey

CTRM Journey

CTRM Training

CTRM Implementation

Allegro

RightAngle

CTRM Implementation

CTRM Upgrades

Allegro

RightAngle

Other CTRM Products

ISO Services
Life At ValueCreed

Consultant's Journey

Culture

Employee Training
Programs

Wellness

Entrepreneurship

Learn by Example

Workcation

Gaming Zone

Catalyst

Client Training

Client Training

Careers

Careers

Digital Transformation

Intelligent Automation

Cloud Services

RightAngle

Other CTRM Products

DevOps

RightAngle

Other CTRM Products

Boosts Efficiency and Flexibility

Cash Application & Disbursement Module in RightAngle

Maximize Cash Flow Accuracy with Efficient Cash Application & Disbursement Management

Managing cash flows efficiently is crucial for any business’s financial success. That’s why RightAngle’s Cash Application & Disbursement module, available from version S20 onwards, is designed to streamline cash management processes and ensure accurate management of cash flow, leading to improved bottom-line results. Let’s explore the various advantages this module offers:

Automate and Minimize Errors

By automating the cash application and disbursement process, manual effort is significantly reduced, resulting in fewer errors. This streamlining not only saves time but also enhances accuracy, ensuring that cash is applied to the right invoices and receivables efficiently.

Integration with RightAngle Modules

RightAngle's Cash Application & Disbursement module seamlessly integrates with other RightAngle modules, providing comprehensive cash management capabilities. This integration allows for a holistic approach to financial management, enhancing overall operational efficiency.

Enhanced Visibility into Cash Position

With this module, businesses gain valuable visibility into their cash position. They can access crucial information, such as bank details and cash availability reports, empowering them to make informed financial decisions promptly.

Effective Management of Open Items

The module includes powerful tools for creating write-offs and managing open items effectively. This feature improves the accuracy and transparency of financial records, reducing outstanding balances and enhancing overall financial control.

Aging Reports & Accounting Control

RightAngle's Cash Application & Disbursement module offers aging reports that provide a clear overview of receivables, payables, and cash flow. Additionally, the accounting control panel provides greater transparency and control over financial operations.

It is a one-stop shop that enables businesses to be more transparent and efficient in terms of cash management. Businesses would be able to apply cash received to invoices and other receivables, send cash disbursement data to financial institutions, Report on Open Cash, Open Receivables, and Open Payables, and maintain more detailed Bank and Bank Account information.

Business Issues

A business using a third-party tool connected to RightAngle through an interface may face challenges related to inefficiency and limited visibility into its cash flow. To fully address these challenges and improve the efficiency and accuracy of the cash management process, it would be necessary to fully implement RightAngle’s Cash Application & Disbursement module.

When interfacing with a third-party tool, the client would need to set up and maintain a new database. This can result in inefficiencies, such as errors and delays in managing and reconciling data between multiple systems. These inefficiencies can lead to increased operational costs, impacting the company’s financial performance.

Without an integrated automation solution like RightAngle’s Cash Application & Disbursement module, businesses may struggle to efficiently handle a growing customer base. As the number of transactions and customers increases, managing cash flows through a separate tool becomes more challenging and time-consuming. This limitation can hinder the organization’s ability to scale its operations effectively.

A separate tool for cash management may not provide the necessary data analysis capabilities. Without accurate and up-to-date information on their cash position, organizations may face difficulties in making informed business decisions. Real-time insights into cash flows, payment trends, and forecasting are especially crucial in this capital-intensive industry.

Operating with a separate tool means the business does not have a complete view of its cash flows and financial position. This fragmented view can complicate decision-making processes, as critical information may be scattered across different systems and difficult to consolidate This can hinder effective financial management and strategic planning, potentially leading to suboptimal decision-making in areas such as investment, project financing, and operational budgeting.

Implementing a Customized Cash Application module in RightAngle

The implementation of these customized solutions can have a positive impact on the company’s cash management operations, reducing operational costs and increasing customer satisfaction.

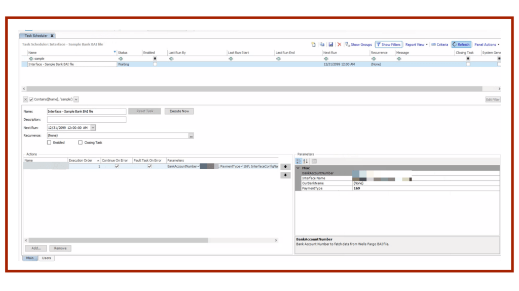
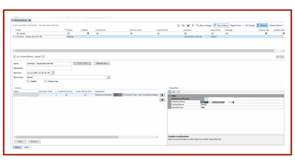
Our team at Value Creed has built an interface to apply cash in bank, by this the company has streamlined the cash application process and reduced manual errors.The Sample bank BAI file inbound task developed by the VC team involves the automated loading of vendor draft files into a designated location, followed by the extraction of payment information from the records. Payments are then loaded into a staging table for further processing

Task scheduler – Sample Bank BAI file

Further, it is then added to the Search Available Cash Report under the cash application and disbursement module for tracking and manual application to open receivables using the Cash Application Tool

Search Available Cash Report

The team at Value Creed also has developed the EFT drafts report, using data from the cash release. It provides the company with increased visibility into its cash management operations.The DTN EFT Drafts Interface task involves the automated loading of electronic funds transfer (EFT) draft files from DTN to a specific location. The task then extracts payment information from the records and loads them into a staging table called ‘Search EFT Drafts’, for further processing.

DTN Draft Jobs

The next step of the process involves attempting to match the records in this staging table to the cash release records and mark the release status of the matched records as ’Gone to Bank’. The Search EFT Drafts report also includes a section for errors, and users can review the status and errors in this report.

Search EFT Drafts

Overall, the DTN EFT Drafts Interface task streamlines the payment management process and ensures accurate tracking of payables, and using the Search EFT drafts report a better visibility is provided for the users on their cash management process.

Cash Release Management

Benefits of Implementing the Module

User-friendly & Intuitive

Higher opportunity costs against training purposes on the 3rd party tool

Cost
Reduction

Saves a mid-size energy firm up to 100% of the cost of a third-party tool subscription

Automates
Process

Higher opportunity costs against training purposes on the 3rd party tool

Visibility into Cash Position

Includes Bank information and Cash availability report which can save a mid-size energy firm up to 40% of the cost of a separate reporting tool

Recommended Resources

Ready to get started?

Explore our suite of solutions designed to empower your trading and risk management functions. Partner with us for a transformative CTRM experience that drives success in today’s ever-evolving markets.